-
高仿百度云盘系统】百度网盘文件管理系统+文件分享+会员+上传下载系统带安装教程 别人给的没测试,估计没啥人要吧,就直接发了,服务器要装windows系统,
安装sql server2008r2或以上版本数据库
程序介绍:创建无限级文件夹,上传文件,可进行删除,下载
查看更多关于 下载 的文章
,分享等功能,异步上传。
无限级文件夹:可在根目录中创建文件夹,点击文件夹即可进入下一级目录,可上传文件或新建目录
下载:单击列表中的文件即可下载
查看更多关于 下载 的文章
文件
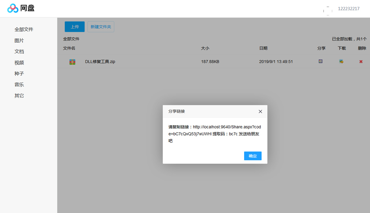
分享:用户分享文件链接会生成提取码,其它用户进入该链接需输入提取码比对,正确的进入下载,错误的提取码不允许下载。
会员分为普通会员与VIP超级会员。会员通过VIP激活码可以升级成为VIP超级会员。
普通会员最多允许上传100MB大小的文件。
VIP超级会员允许10g大小的文件
注意该系统只支持win系统安装,带安装文档



声明:本站所有文章,如无特殊说明或标注,均为本站原创发布。任何个人或组织,在未征得本站同意时,禁止复制、盗用、采集、发布本站内容到任何网站、书籍等各类媒体平台。如若本站内容侵犯了原著者的合法权益,可联系我们进行处理。



